mirror of
https://github.com/openimsdk/open-im-server.git
synced 2025-12-01 16:56:37 +08:00
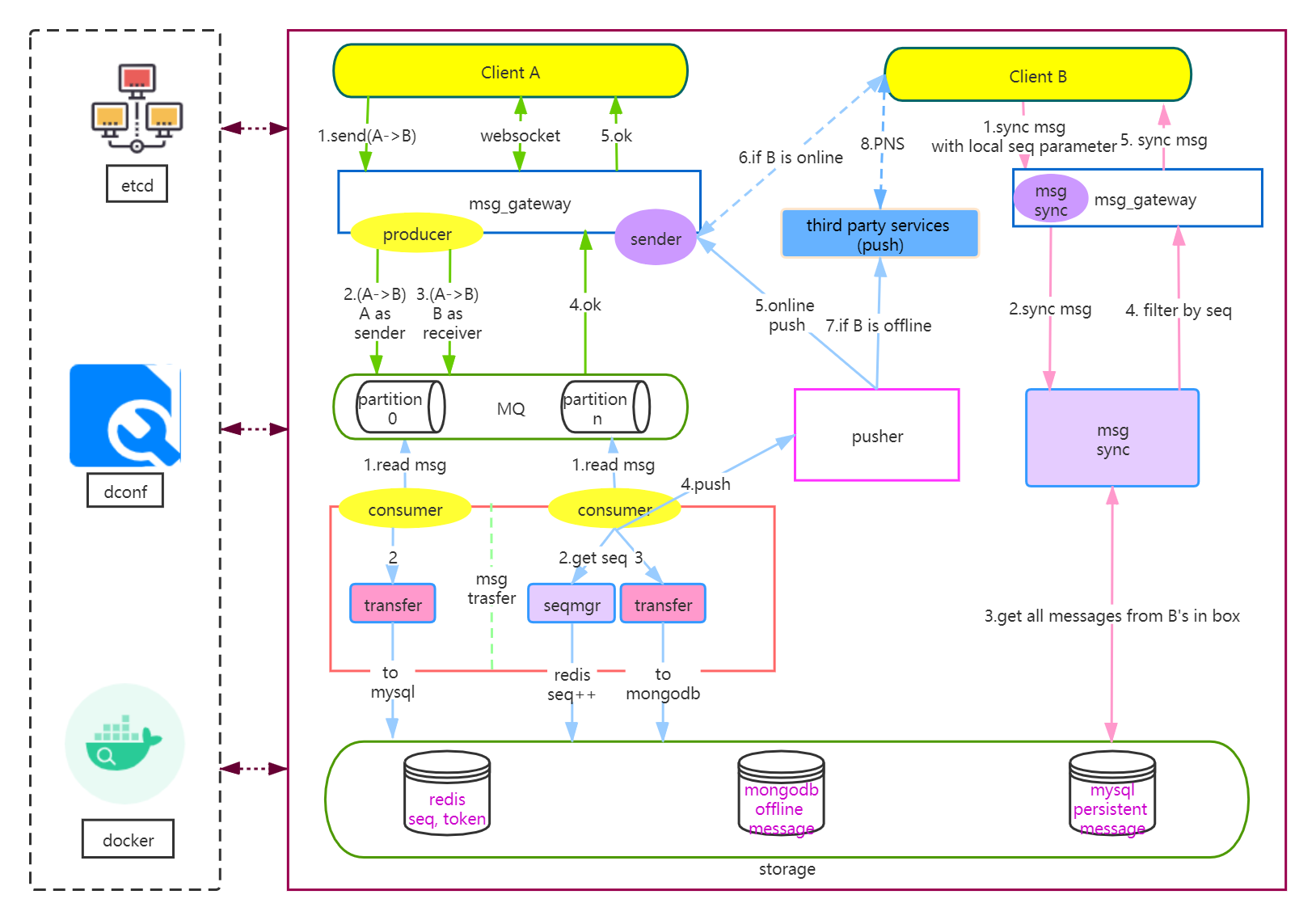
* feat: add standardizer optimize makefile * feat: add standardizer optimize makefile * feat: add openim test docs * feat: add openim kafka docs * feat: add openim kafka docs * feat: add openim kafka docs
207 KiB
1628x1138px
207 KiB
1628x1138px