This website requires JavaScript.
Explore
Help
Sign In
blackteay
/
open-im-server
Watch
1
Star
0
Fork
0
You've already forked open-im-server
mirror of
https://github.com/openimsdk/open-im-server.git
synced
2025-11-19 23:42:15 +08:00
Code
Issues
Packages
Projects
Releases
Wiki
Activity
open-im-server
/
docs
/
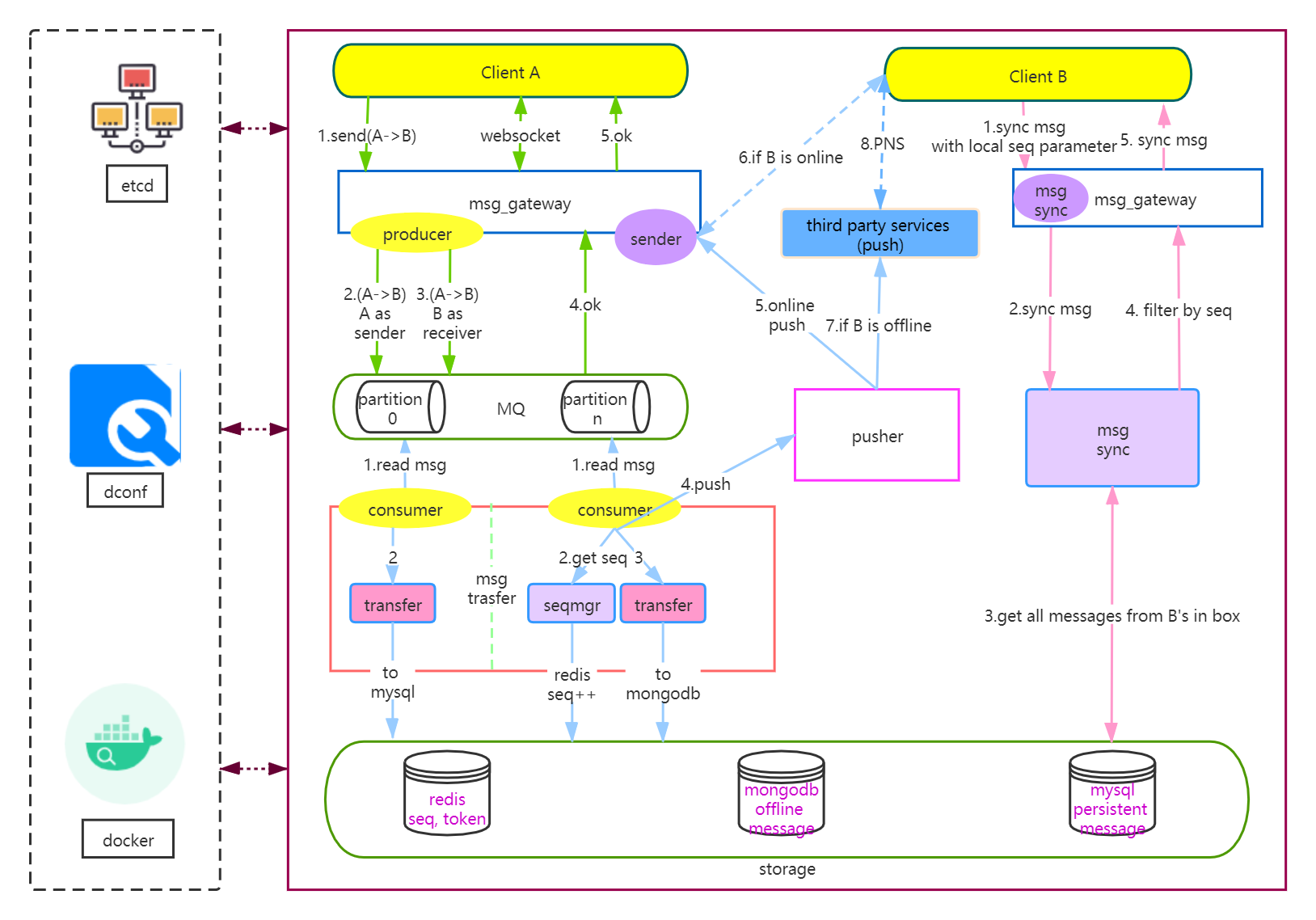
Architecture.jpg
Xinwei Xiong(cubxxw-openim)
6d499032fa
v3 - main to cut out
2023-06-29 22:35:31 +08:00
207 KiB
1628x1138px
Raw
History